Repio — Macro Recorder, Editor & Player for Windows

Automate Everything.
Play It Back Perfect.

The most precise macro recorder for work and gaming. Record mouse & keyboard actions, edit them visually, and replay with pixel-perfect timing.

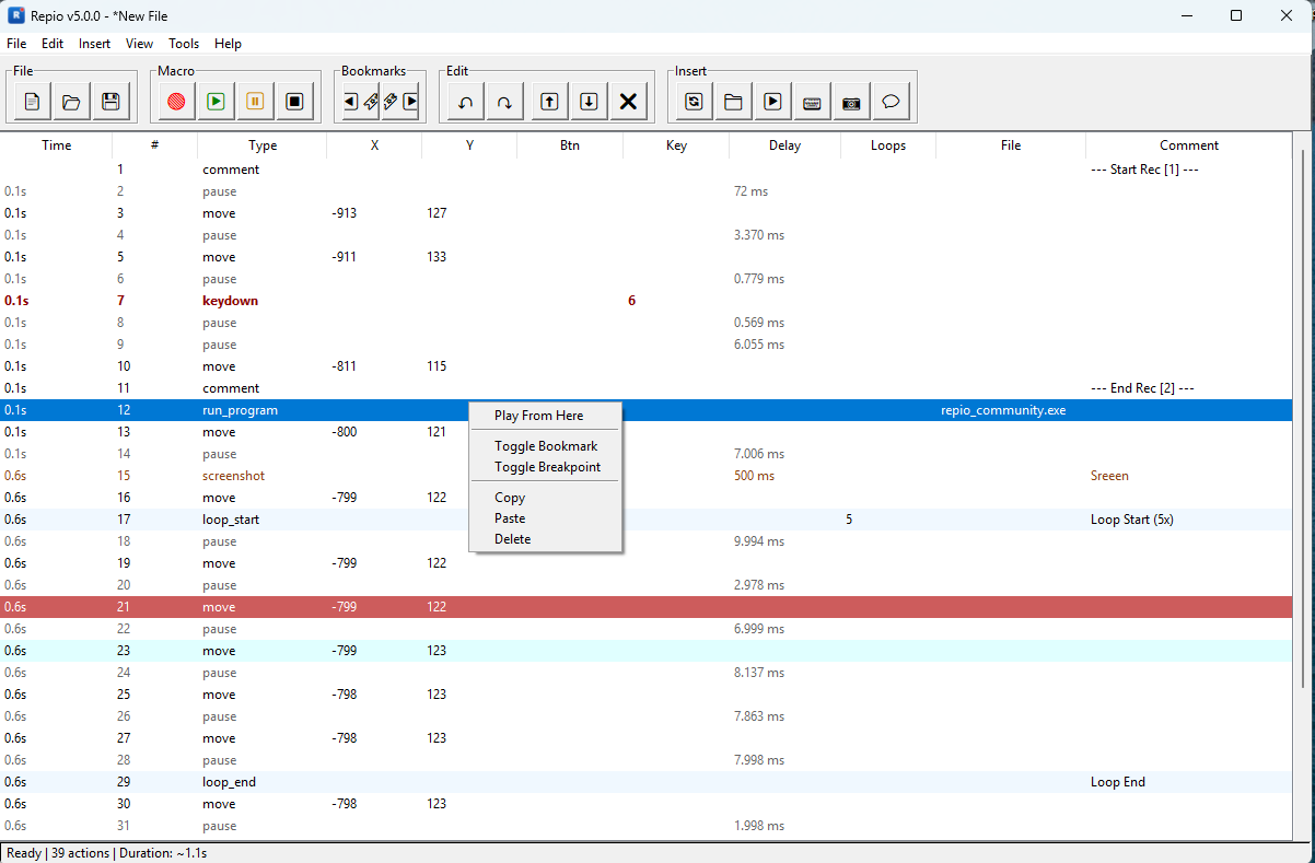
Repio — Main Window with action table
Repio Community Edition
Repio — Edit Action Dialog
Repio — Settings Dialog
Repio Enterprise — Multi-tab Mode
macro_scenario.csv
# Recorded — 12 actions
move   x=540 y=320   50ms
click   btn=left       12ms
keydown key=ctrl      8ms
keydown key=c         45ms
pause                 500ms
> Status: Ready | 0.001ms

Everything You Need
to Automate

🎯

Pixel Perfect Recording

High-precision timing with time.perf_counter(). Every mouse movement and keystroke captured exactly as performed.

Smart Playback Engine

Lazy generator-based player with O(depth) memory. Loops and includes expand on-the-fly without preloading.

🔄

Loops & Includes

Nest loops infinitely. Include other macro files inline. Build complex automation from simple building blocks.

📌

Breakpoints & Bookmarks

Debug macros like code. Set breakpoints (F9) to pause execution, bookmarks (Ctrl+B) for quick navigation.

🌐

Web Hooks

Include actions from HTTP URLs. Dynamic web hooks with query parameters, TTL caching, and live preview.

Visual Editor

Full-featured table editor with inline editing, bulk operations, drag-and-drop reordering, and CSV format.

Keyboard & Mouse

Records every keystroke, click, scroll and movement. Supports key combos, holding, and separate down/up events.

Undo / Redo History

50-state undo/redo stack with deep copy isolation. Never lose your work. Ctrl+Z / Ctrl+Y instantly.

🛠

Variables & Conditionals

Runtime variables with $name syntax. Loop counters, set_var, if_var branches, goto/label jumps. Build adaptive logic that responds to screen state.

👁

Screenshot OCR

Capture the screen and recognize text using native OS OCR engine — no external software required. Store result in a variable and use like() to search for keywords.

Three Steps to Automation

1

Record

Press F5 and perform your actions. Mouse, keyboard, scroll — everything is captured with precise timing.

F5
2

Edit

Fine-tune in the visual editor. Add loops, includes, adjust delays. Set breakpoints for debugging.

Ctrl+E
3

Play

Hit F8 and watch it run. Pause with F7, stop with F6. Your macro replays with millisecond accuracy.

F8

Choose Your Edition

FREE

Community Edition

$0 forever
  • Mouse & keyboard recording
  • Precise playback engine
  • CSV editor with loops
  • Undo / Redo history
  • Open source (Python)
  • Breakpoints & Bookmarks
  • Search in comments (Ctrl+F)
  • Web Hooks & URL Includes
  • Save As & advanced features
Download from GitHub
PRO

Pro Edition

By Request
  • Everything in Community
  • Web Hooks with URL includes
  • Include files with caching
  • Save As (Ctrl+Shift+S)
  • Recursive duration calc
  • Unsaved changes tracking
  • Preview Hook for URL includes
  • Build auto-increment
  • Configurable hotkeys
  • Settings dialog with 4 tabs
  • Column management (reorder, hide/show)
  • Cumulative timeline column
  • Run external programs
  • Post-script actions (lock, logout, restart, shutdown)
  • Window state persistence
  • Launch on login & start minimized
Request Access
ENTERPRISE

Enterprise

$100 + donation
  • Everything in Pro
  • Web Hooks & HTTP includes
  • CLI --run headless mode
  • Multi-window — run N macros at once
  • Per-tab global hotkeys
  • Per-macro hotkey binding (hotkey → file)
  • Quick list — macro library sidebar with hotkeys
  • HWID-locked license key
♥ Donate & Request

Loved by Users

👨‍💻

From Gamer to Developer

Hi, I'm just a guy who hates grinding. I spent years playing MMORPGs and doing repetitive office work. Existing tools were either too expensive, detected by anti-cheats, or just clunky. So I wrote my own. It's free, it's safe, and it's made with love. Enjoy!

Ready to Automate?

Download Repio Community Edition for free. No ads, no tracking, just automation.

⬇ Download Repio Free

Windows 10/11 • Python 3.8+ • v3.3